# kantry (20.10.2019 / 18:57)
Во, сейчас хоть понятно как работает
А то хрен поймешь откуда и куда вытягивать код
Согласен, самому было не удобно слать PR
Отображение результатов опросов запилил на CSS.
# kantry (20.10.2019 / 18:57)
Во, сейчас хоть понятно как работает
А то хрен поймешь откуда и куда вытягивать код
Ты с консоли работаешь? По Линуксу будет вопрос.
Вот к примеру, мы выпустили релиз. Но нам еще надо выложить пакет обновлений.
Надо экспортировать из репозитория все файлы, что изменились между релизами.
ВОПРОС: как в среде Линукс это делается? Если конечно ты подобным занимался...
AlkatraZ, Я вопроса не понял? Переключился с ветки на ветку и копируй

А если только файлы, то я обычно так новые файлы копирую, напр. для .php
DEST=~/PATCH_TO_DIR; REGEXP=.php; find . | grep -E "$REGEXP" | cpio -pd $DEST
Добавлено: 20.10.2019 / 20:23
# kantry (20.10.2019 / 20:18)
AlkatraZ, Я вопроса не понял? Переключился с ветки на ветку и копируй
А если только файлы, то я обычно так новые файлы копирую, напр. для .php
DEST=~/PATCH_TO_DIR; REGEXP=.php; find . | gr
С ветки на ветку переключиться не проблема.
Но как узнать, какие файлы изменились между двумя метками?
И как их (изменившиеся файлы) скопировать, сохранив структуру папок?
Добавлено: 20.10.2019 / 20:24
К примеру, ты запили релиз двига.
Как будешь делать пакет обновлений?
AlkatraZ, Это наверно только по времени изменения файлов можно делать, например измененные менее 30 минут назад.
find . -type f -mmin -30 | cpio -pvd ~/DIR_TO_PATCH
# kantry (20.10.2019 / 21:13)
AlkatraZ, Это наверно только по времени изменения файлов можно делать, например измененные менее 30 минут назад.
find . -type f -mmin -30 | cpio -pvd ~/DIR_TO_PATCH
Я вот к чему клоню.
Для Винды и для GIT есть такая замечательная гуевая штуковина как TortoiseGIT.
Там любые изменения из любой глубины истории можно слить за 3 клика.
---
1 клик:
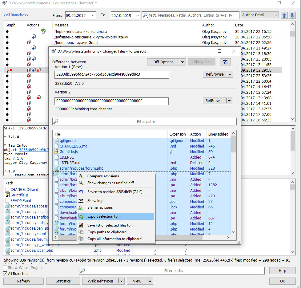
В истории комитов правой кнопкой щелкаем на нужном нам участке истории (на картинке я выбрал тэг предыдущей версии Джона) и выбираем команду "сравнить с рабочей копией).
Добавлено: 20.10.2019 / 21:58
Выскакивает окно, где есть все измененные файлы.
---
Выделяем их все (CTRL + A)
Правым кликом выбираем: "Экспортировать выбранное в..."
Добавлено: 20.10.2019 / 21:58
Указываешь куда и через пару секунд у тебя будет готовый патч, где все измененные с последнего релиза файлы, причем с полным сохранением структуры папок.
Добавлено: 20.10.2019 / 21:59
К сожалению для Линукса я так и не нашел чего-либо подобного по удобству работы.
AlkatraZ, Черепаха тоже использует команды git(консолного) это все git diff, но я им не пользуюсь, не знаю как в консоли нужное дерево коммитов получить
# kantry (20.10.2019 / 22:03)
AlkatraZ, Черепаха тоже использует команды git(консолного) это все git diff, но я им не пользуюсь, не знаю как в консоли нужное дерево коммитов получить
Да, я знаю.
Я веду к тому, что с консоли это делать очень геморно и не наглядно.