Ставим GIT под Windows

4.27K
.
╭∩╮ (`-`) ╭∩╮
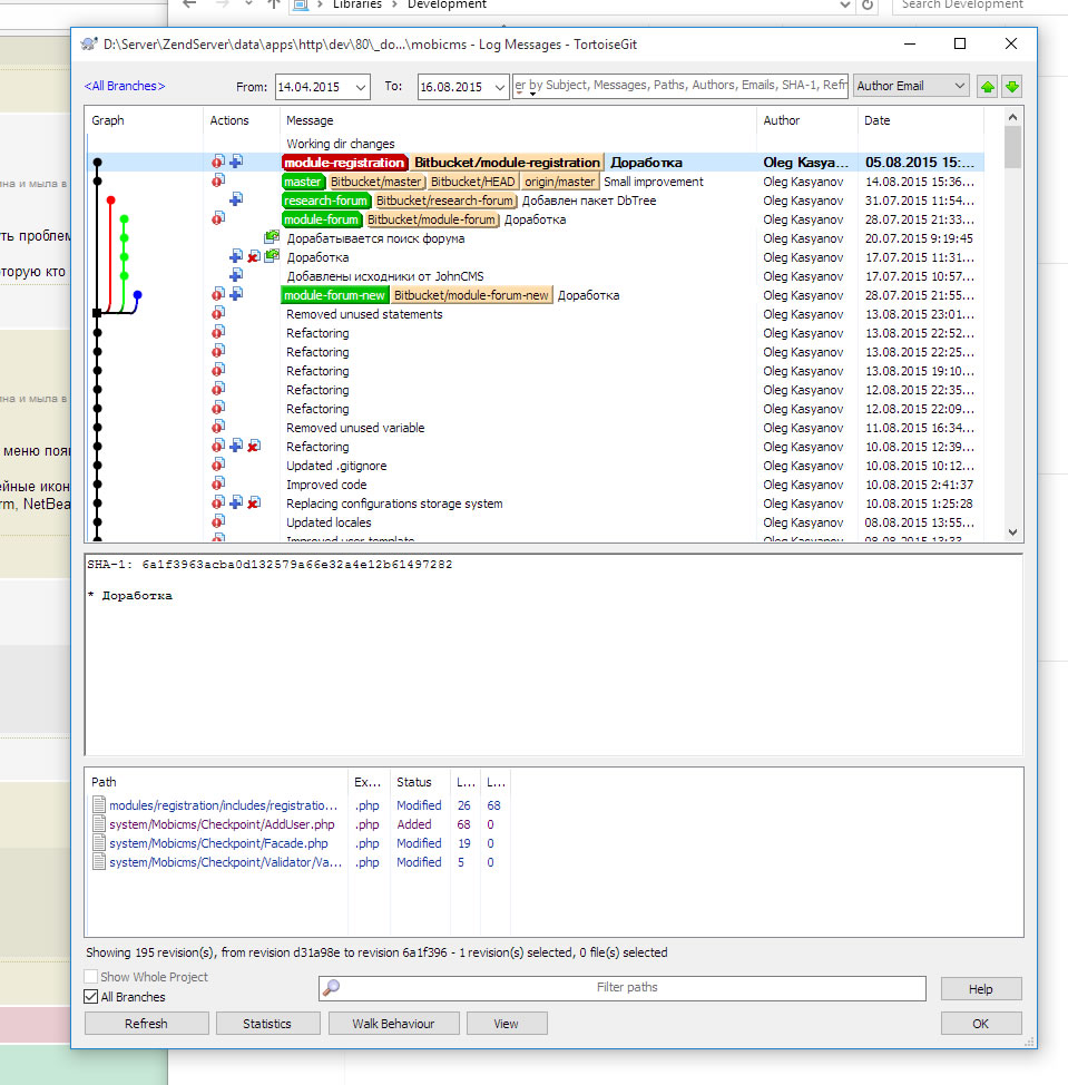
Вот скрин Журнала, которым часто пользуешься.
У самого журнала есть очень продвинутые контекстные меню при работе со списком...
Прикрепленные файлы:
.
╭∩╮ (`-`) ╭∩╮
# Koenig (17.08.2015 / 01:04)
софтина следит сама какие я файлы меняю, и добавляет к коммиту
А вот это она как раз и не должна делать без твоего ведома.
.
(\/)____o_O____(\/)
AlkatraZ, еще скрин
Прикрепленные файлы:
.
(\/)____o_O____(\/)
AlkatraZ, ну она для коммита предлагает какие файлы добавить, из списка измененных
.
╭∩╮ (`-`) ╭∩╮
# Koenig (17.08.2015 / 01:06)
AlkatraZ, еще скрин
Уже одно то плохо, что у нее путанный интерфейс, больше в стиле Linux.
А вот к примеру, если ты пользуешься каким-либо виндовым редактором, или FTP клиентом.
Чем тебе поможет твоя софтина?
.
AlkatraZ
╭∩╮ (`-`) ╭∩╮
Да, я понимаю, что когда ставишь Гуй, который интегрируется в Shell, придется поколдовать с оверлейными иконками, но это уже скорее проблема самой винды, где разработчиками была заявлена поддержка кажись 19, или даже более оверлеев, а на самом деле показывается не более 10.
У них в трабл-тикете уже несколько лет висит абуза по этому поводу (видел сам, когда искал решение проблемы, она широко известна среди разработчиков), но они все никак не исправят, даже в 10-ке ничего не поменяли в этом плане.

Но интеграция именно в Шелл (а не использование отдельных оболочек) очень удобно, ибо видно и работает из почти ВСЕХ программ, а не через какую-то одну.
Посему, поковыряться стоит.
.
# AlkatraZ (17.08.2015 / 01:03)
Это ты про GUI?
Да. Для чего всё это проделывать?
.
╭∩╮ (`-`) ╭∩╮
Большинство Гуев могут сами генерировать SSH ключи, но я привел пример чисто консольный, 100% совместимый с GIT и генерируемый именно им. Эти же ключи вы можете использовать и под Linux и вообще без Гуя, если пользуетесь только консолью.

А вот к примеру Putty ключи (которые генерируют большинство Windows Гуев) Вы на Linux уже не используете, один х-рен на основе их придется генерить другие, совместимые.
Так почему же сразу не сгенерировать настоящие, совместимые ключи? Зачем какие-то извращения?
.
AlkatraZ
╭∩╮ (`-`) ╭∩╮
# Intelligent (17.08.2015 / 01:24)
Да. Для чего всё это проделывать?
Ты видимо хочешь спросить, чем GUI лучше простой консоли?
---
Ну для начала: внешним видом журнала, которым пользуешься часто, оверлейными иконками, которые реально удобны. Огромным сокращением времени выполнения некоторых сложных операций.
Далее, Проведем эксперимент...

У меня есть одна старая ветка, имеющая (к примеру) 10-15 комитов.
Я решил продолжить работу с ней и хочу сделать ее ребейс на свежий мастер.
Причем, из этих 10-15 комитов мне нужны не все, некоторые надо пропустить (я должен просмотреть изменения в этих комитах и решить, которые пропустить).
При ребейсе могут возникнуть конфликты, которые мне надо просмотреть и разрешить.

Напиши мне (если не замучаешься) список твоих действий в консоли и главное список комманд (посчитай число нажатий на клавиши)

Как более простой пример - разрешение конфликтов при мерже...

На Гуе (на TortoiseGit) это решается в течение секунд.
.
(\/)____o_O____(\/)
AlkatraZ, мне показалось он вообще про git спрашивал, что это и тд и тп
Всего: 58