Обрыв связи с фтп...

702
.

Вообщем проблема такая:
Ни тотал командер ни филзилла ни в какую не хотят работать с фтп. Интернет через роутер а от роутера кабель к системнику. 21 порт открыт как в брандмаузере так и в настройках роутера, в тотал коммандер отключено пассивное подключение по дефолту. Гуглил,яндексил, читал мантры... ни в какую.

.

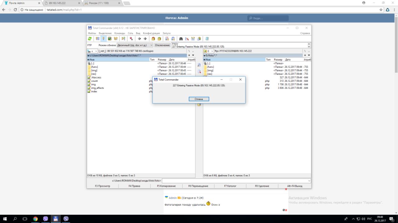
Собствено скрины проблемы

Прикрепленные файлы:
.
Eternal

второй. Это не связано с определенным сервером. Так везде, к какому бы я не подключался

Прикрепленные файлы:
.

Там в настройках, должно быть, что-то типа отправки пустых запросов для удержания соединения. А так это нормальное явление, сервер не обязан удерживать сотни неактивных подключений.

.

xpank, Напрямую кабель комп работало норм. А кабель роутер комп не хочет

Всего: 5