Файлы топика: Блокнот - оружие быдлокодера? - Картинки

.
The Frontend-Warrior
AlkatraZ (29.08.2011/17:38)
но В ОТКРЫТЫХ.
опровержение
.
╭∩╮ (`-`) ╭∩╮
Atmas (29.08.2011/17:50)
уверен?
Не уверен, но по крайней мере скажи мне, ГДЕ указать ему дирректории, в котолрых (вместе с подкаталогами) нужно обрабатывать файлы?
390
(141 kb)
.
╭∩╮ (`-`) ╭∩╮
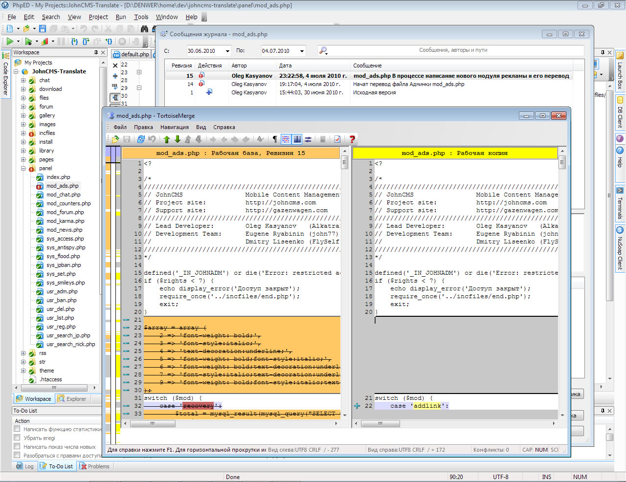
Поддержка систем контроля версий
Серьезные разработчики, которые работают с крупными проектами. уже давно заценили удобство систем контроля версий и наверняка используют какую-то из них.
Наиболее распространенная из них - Subversion (это серверная часть) сокращенно называемая SVN.
Из клиентских частей, именно она ставится на компьютере разработчика, наиболее продвинутая и удобная - это TortoiseSVN

Некоторые IDE имеют свой
856
(376 kb)
.
╭∩╮ (`-`) ╭∩╮
Профилировщик
Довольно редкая вещь, из IDE, встроенный профилировщик имеют только Zend Studio и NuSphere PhpEd.
Однако, если Вы используете Xdebug, к нему есть отдельные утилиты (например WinCacheGrind), которые позволяют проводить профилировку. Конечно это уже не так удобно, как если профилировщик встроенный, но тем не менее, свою работу выполняет.

Итак, что такое "профилировка" и с чем ее едят?
Вы наверно част
906
(230 kb)
.
╭∩╮ (`-`) ╭∩╮
Дебаггер
Отладка и поиск ошибок - вещь неоднозначная, каждый ее делает основываясь на своем опыте...
Но существуют дополнения, которые устанавливаются на Ваш сервер отладки (обычно на денвер) и позволяют получать подробнейшую информацию о ходе выполнения скрипта.

К примеру: вы написали сложный класс, в котором куча переменных и методов. И у Вас вдруг возникла ошибка, скрипт работает не так, как Вы задумали, или вообще не работае
861
(283 kb)
.
╭∩╮ (`-`) ╭∩╮
Поддержка "проектов"
Вот начинающий кодер, который еще не имеет опыта, или "быдло-профи" может спросить: "А зачем мне проекты? Я могу и поотдельности редачить скрипты".
Да, "редачить" то их можно, если к примеру Вы хотите поменять пару строчек в готовом двиге, для этого действительно подойдет блокнот и проекты не нужны.

Но если Вы занимаетесь серьезной работой, дорабатываете двиг под себя,
1049
(294 kb)
.
╭∩╮ (`-`) ╭∩╮
Навигатор по коду, с подсветкой (и желательно с группировкой) переменных
Навигатор - это вещь такая же удобная, как оглавление у книжки. Да. можно вручную раскопать код и найти нужную переменную, можно воспользоваться поиском. Но когда есть навигатор, все намного элегантнее и удобнее.
Вы сможете избежать "быдлокода", с умом именуя свои переменные, не объявляя их лишний раз, в этом как раз и поможет "навигатор".

1300
(285 kb)
.
╭∩╮ (`-`) ╭∩╮
Контекстная справка по функциям
Наверно излишне напоминать, что «голова – не библиотека» все запомнить невозможно. Язык РНР имеет очень много всяческих функций, многие из которых приходится использовать в своем коде. Соответственно, по этим функциям должна быть справка, или учебник.
Наилучший вариант – официальная справка php.net
Но согласитесь, каждый раз юзать поиск неудобно и долго. Для этого, большинство прод
1049
(326 kb)
.
╭∩╮ (`-`) ╭∩╮
Живая проверка синтаксиса
Еще одна из наиболее востребованных функций, которая значительно ускоряет разработку и позволяет избежать ошибок – это живая проверка синтаксиса. То есть, Ваш РНР код проверяется прямо в процессе его написания.
Забыли поставить точку с запятой? Неправильно написали функцию? Сами знаете, такое бывает довольно часто даже у опытных кодеров. И тут как раз приходит на помощь «живая проверка синтаксиса», к
1145
(207 kb)
.
╭∩╮ (`-`) ╭∩╮
Настраиваемая подсветка кода
Ну, про подсветку (раскраску) кода знают все. Она есть практически во всех продвинутых блокнотах, не говоря уже об IDE.
Однако, подсветка подсветке рознь. Одному нравится, чтоб переменные были красного цвета, другому – зеленого. В принципе, стандарта нет, как нравится, так и работай, есть просто устоявшиеся цвета, которые применяются наиболее часто. Чтоб Вы могли легко настроить свой редактор «под себя&
1321
(340 kb)
Всего: 13