Благодарности Jetbrains

3K
.
(\/)____o_O____(\/)

AlkatraZ, обзор бы по подробнее еще написать, как добавить файл в проект и прочее, один скрин, одно описание, замена найденных значении на другие (в phpEd это отлично реализованно), настроика панелек, и значение ярлыков основных...
первое впечатление около года назад было с версией 2.хх , было тяжко осмыслить, и времени разбираться не было

.
Spayder (23.11.2012 / 18:12)
В этом списке Atax такой жесткий тип гг, а ты воще в очках на моего батька похож
Жесткий пацан
.
Pillott (23.11.2012 / 14:51)
Чайнику она вроде не нужна
Я ж кодер начинающий и любопытно прост.
.

Я как-то пэхэпэШторм не раскушал, NetBeans не хуже, есть и сниппеты, и удобные горячие клавиши, и локальная история изменений всех файлов, и русский язык есть (когда кушал пыхШторм поддержки русского там не нашёл), есть подсказки по коду и очень удобный навигатор. Плюс ко всему в NetBeans'е есть и JS и HTML и CSS - то, что нужно веб-девелоперу. ПыхШторм же вроде узко ориентирован на один язык. Но думаю я его ещё попробую покушать как-то сильно вы его хвалите. =)

.
╭∩╮ (`-`) ╭∩╮
SlyDeath (24.11.2012 / 11:31)
Я как-то пэхэпэШторм не раскушал, NetBeans не хуже, есть и сниппеты, и удобные горячие клавиши, и локальная история изменений всех файлов, и русский язык есть (когда кушал пыхШторм поддержки русского
Ты абсолютно не прав
PhpStorm базируется на IntelliJ Idea, а последняя уже давно признана наилучшим инструментом для Java разработчиков, можешь загуглить.
База одна и та же, просто различаются различным набором плагинов, точно так же, как и у NetBeans, там тоже база одна и та же, просто сборки различаются плагинами.

А вот насчет "навигатора" у Netbeans - это там главная гадость, он весьма ущербный для РНР разработчика.
.

AlkatraZ, Сказал же могу быть неправ потому что 90% рабочего времени пока что я сидел на NetBeans так как бесплатный, но Шторм покушаю. Кстати там проверка орфографии по-умолчанию стоит вот кака, надеюсь можно отключить, ато глаза мозолит якобы это ошибки. Зато заметил интеренсую штуку по пространству имён. Линия "хорошего кода" выделила пространства в отдельный блок от классов и каждый класс в блок. =)
А вот из минусов, как на скриншоте видно - ругается на попытку выбросить исключение не в Exception а в HTTP_Exception (must be instance). Разработчики jetBrains не в курсе что ли, что можно создавать свои классы на основе встроенных? =) Подобное будет жутко мозолить глаза, буду ломать голову почему же ошибка когда всё работает... Или это можно как-то обходить?

Прикрепленные файлы:
.
SlyDeath

Так как пост уже нельзя редактировать напишу новый... Итак, минусы которые я наковырял...

1) Максимальное количество вкладок - 10, при превышении этого лимита закрывается самая неиспользуемая по мнению ПыхШторма вкладка. Для меня громадный минус так как частенько вкладок гораздо больше десяти... Например недавно был рефакторинг части дизайна, а при реализации MVC это не один файл, как вы понимаете, SVN коммит составил 50+ файлов (а значит 25+ файлов были изменены) и всё это я редактировал и переписывал одновременно. По открытой куче вкладок у NetBeans'а довольно удобная навигация. Так же часто какая-то задача откладывается (и даже частенько не одна), потому что появилась более важная, в таком случае табы предыдущей я группирую в одну кучку, чтобы потом не забыть что я где менял и что должен доделать. Лимит 10 вкладок для меня громадный минус...

2) При закрытии таба, если он редактировался, нет окошка с вопросом "Сохранить или не сохранять изменения?". При закрытии IDE изменения молча сохранятся...
- А теперь прикрутим сюда то, что по-умолчанию изменённый файл никак не выделяется. Я человек с плохим знанием английского как-то должен найти где включить это и есть ли это вообще.
- А теперь ещё учтём что если вы превысите 10 табов то изменённый файл может закрыться и вы, не дописав туда изменений, вызовете самому же себе бутхурт ибо вы не увидите как Шторм закроет эту вкладку и вряд ли уже что-то напомнит впилить туда необходимое...
Это всё для меня громадный минус...

3) Минус поменьше... NetBeans по-умолчанию выделенный текст может заключить в кавычки (по соответствуюшей клавише кавычек) ... ПыхШторм же заменяют всю строку. Пользую данную фишку довольно часто, но не критично. Хотя думаю это начало бы бесить, если пришлось бы пересесть на ПыхШторм...

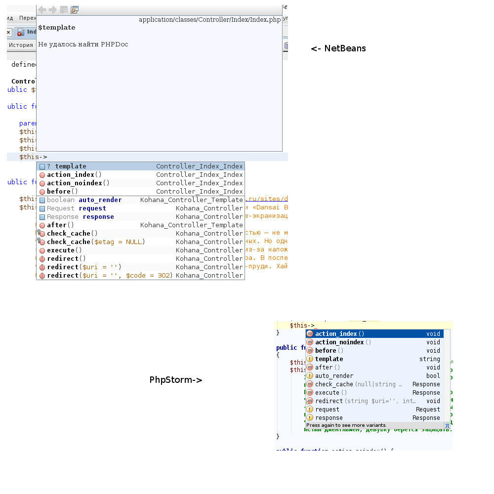
4) Про хинты вообще молчу... Пруф в аттаче. NetBeans мне сообщает кучу информации, вплоть до того какой это метод например, если висит ключик то он private... ПыхШторм мало того что почти никакой информации не даёт (кроме типа), так ещё и не все результаты выводит надо Shift+Ctrl+Space жать чтобы показал мне ещё результаты.

Короче, я остаюсь на NetBeans, не убедил меня ПыхШторм, что я должен выбрать его. Он не только денег не стоит, я бы его даже крякать не стал, хотя это в России не проблема. NetBeans бесплатен и лучше (для меня). Всё вышесказанное ИМХО и не надо разводить холивары. Просто стало интересно за что Олег благодарит Джетбрейнов, по моему мнению - не за что. Всё, что мне надо в NB есть, а вот то, что в Шторме многое надо докручивать, а многое не докрутить да ещё и за мои деньги. Фу такими быть.

Прикрепленные файлы:
.

Потратил 10 минут на поиск смены кодировки файла, в нетбирнс, выкинул эту туфту.
Шторм конечно не без минусов, но все равно очень приятен в работе.
Как говориться, все равно его не брошу, потому что он хороший)

.
ramzes (24.11.2012 / 14:56)
Потратил 10 минут на поиск смены кодировки файла, в нетбирнс, выкинул эту туфту.
Шторм конечно не без минусов, но все равно очень приятен в работе.
Как говориться, все равно его не брошу, потому что
Тоже не нашёл смену кодировки
.

Вангую холивар NetBeans vs phpStorm

Всего: 60