Файлы топика: Форум обновлен - Картинки

.
Hey guys! Finally I'm gonna change status!?

dilp,

Со временем уберём комбо условие

Я там написал про логику, в общем то логичнее считать 0=открыто, чем null = не существует
Еще тесты))
.
Hey guys! Finally I'm gonna change status!?

dilp,

Со временем уберём комбо условие

Я там написал про логику, в общем то логичнее считать 0=открыто, чем null = не существует
Еще тесты))
.
Hey guys! Finally I'm gonna change status!?

dilp, На небольших данных и не заметишь.

.
Hey guys! Finally I'm gonna change status!?
# Simba (22.10.2019 / 18:03)
Ага, нагуглил, добавили поддержку с версии 5.6.4. Тогда ниче менять не буду)
Кого ты там нагуглил? И с чего взял что на всех хостингах mysql стоит? Mariadb до хрена где используется
Я щас еще вручную поэкспериментирую))
.
Hey guys! Finally I'm gonna change status!?

Simba, Блин облом какой Хотел на джино джон поставить
SQLSTATE[HY000]: General error: 1214 The used table type doesn't support FULLTEXT indexes
Таблица forum_messages не канает

.
Hey guys! Finally I'm gonna change status!?

Simba, Там еще класс PEAR и PEAR_Error немного кривые, но я не нашел что бы они вообще использовались, можно удалить похоже.
И pclzip тоже кривой, он к тому же на оффсайте давно умер. Используется только в "изготовлении" jar файлов, они вроде тоже уже умерли

.
Hey guys! Finally I'm gonna change status!?

Simba, Там еще класс PEAR и PEAR_Error немного кривые, но я не нашел что бы они вообще использовались, можно удалить похоже.
И pclzip тоже кривой, он к тому же на оффсайте давно умер. Используется только в "изготовлении" jar файлов, они вроде тоже уже умерли

.
╭∩╮ (`-`) ╭∩╮
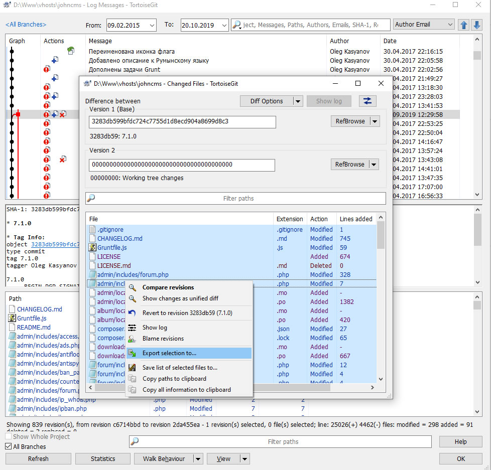
Добавлено: 20.10.2019 / 21:58
Выскакивает окно, где есть все измененные файлы.
---
Выделяем их все (CTRL + A)
Правым кликом выбираем: "Экспортировать выбранное в..."

Добавлено: 20.10.2019 / 21:58
Указываешь куда и через пару секунд у тебя будет готовый патч, где все измененные с последнего релиза файлы, причем с полным сохранением структуры папок.

298
(249 kb)
.
╭∩╮ (`-`) ╭∩╮
# kantry (20.10.2019 / 21:13)
AlkatraZ, Это наверно только по времени изменения файлов можно делать, например измененные менее 30 минут назад.
find . -type f -mmin -30 | cpio -pvd ~/DIR_TO_PATCH
Я вот к чему клоню.
Для Винды и для GIT есть такая замечательная гуевая штуковина как TortoiseGIT.
Там любые изменения из любо
253
(274 kb)
.
Hey guys! Finally I'm gonna change status!?

Во, сейчас хоть понятно как работает
А то хрен поймешь откуда и куда вытягивать код

Всего: 23